
dbForge database tools for development and management were designed by Devart for fast and effective work with SQL Server, MySQL, PostgreSQL, and Oracle tools.
Devart provides Database tools for development & management. Devart actively cooperate with the key market shapers. Specifically, Devart is a Microsoft Silver Application Development partner and a Silver Partner in the Oracle Partner Network (OPN) Specialized program.
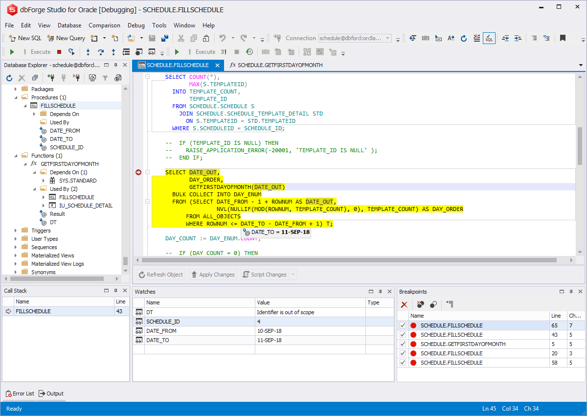
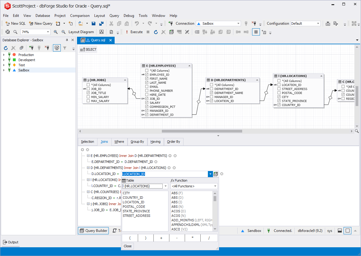
dbForge Studio for Oracle is a powerful integrated development environment (IDE) that helps Oracle SQL developers to increase PL/SQL coding speed and provides versatile data editing tools for managing in-database and external data. This tool allows synchronizing data between different Oracle servers and automating the schema change management process during development. This Oracle database manager has lots of features wrapped into a smooth management Oracle GUI consistent with Microsoft Visual Studio.
Database connectivity, data access, SQL Server, MySQL, Oracle, PostgreSQL, InterBase, Firebird, SQLite, Schema Compare, dbForge, .net, ADO .NET, Delphi, Entity Framework, dbForge, DataCompare, ORM, DAC, and Linq to SQL.




Supported platform:
Windows, Mac, Linux, Unix, Android, iOS
Language:
English
Average Team Size:
75